新闻资讯
以2019冠状病毒疾病为目标的美国新Android恶意软件
一个2019冠状病毒疾病的恶意软件已经被发现,针对美国和加拿大的Android移动用户,作为一个正在进行的活动的一部分,该活动使用与COVID-19法规和疫苗信息相关的SMS短信诱饵,试图窃取个人和财务数据。Proofpoint的消息安全子公司Cloudmark创造了新出现的恶意软件“TangleBot”研究人员说:“该恶意软件
三星证实遭黑客入侵 Galaxy手机源代码泄露
该组织在他们的Telegram频道上发布了一份190GB的种子文件,声称里面有暴露三星设备安全系统的机密源代码,包括三星智能手机生物认证算法和绕过部分操作系统控制的Bootloader源代码。三星没有透露是谁入侵了公司系统,该公司发言人通过短信表示,已经采取了防止进一步被入侵的措施,客户的个人数据没有
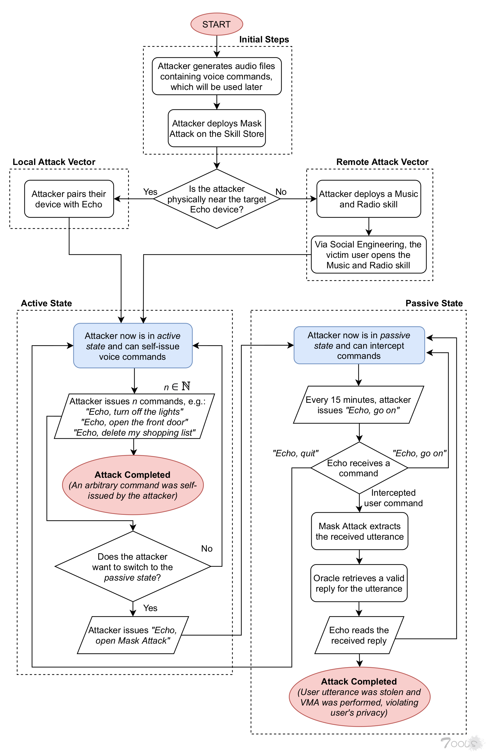
亚马逊 Alexa 可以通过来自自己扬声器的命令被劫持
伦敦大学皇家霍洛威学院的信息安全研究人员表示,如果没有关键更新,亚马逊 Alexa 设备可能会自行唤醒并开始执行远程攻击者发出的音频命令。通过利用现已修补的漏洞,可以访问智能扬声器的恶意人员可以向自己或附近的其他智能扬声器广播命令,从而允许所述不法分子启动“家庭内的智能设备,购买不需要
NVIDIA拒绝支付赎金后 威胁者利用代码签署恶意软件
对本次泄露事件负责的勒索集团 Lapsus$ 表示,他们已经窃取了 1TB 的数据,并在 NVIDIA 拒绝与他们谈判后开始在网上泄露这些数据。泄漏的数据包括 2 份被盗的代码签名证书,这些证书是 NVIDIA 开发人员用来签署其驱动程序和可执行文件的。代码签名证书允许开发人员对可执行文件和驱动程序进行数字签名
中国信通院牵头筹备汽车行业开源社区
近几年更是将开源提升到企业战略地位。使用开源可以降低采购成本,开源软件迭代速度快的特点可以保持科技汽车行业技术先进性。如何进行上下游开源供应链治理、保障开源合规、安全、稳定等痛点问题的探讨和行业内的实践经验交流也日益迫切。汽车行业存在的开源技术应用问题重合度高,但当前缺少一个行业
俄乌冲突:非国家行为体乌“IT志愿军”解码
# 一、事件背景 ●上月23日,绿盟科技伏影实验室对外发布了《乌克兰遭受大规模网络攻击:政府银行中招》报告,文章发出后的第二天,俄罗斯在顿巴斯地区展开军事行动,俄乌战争全面爆发。 ●俄罗斯虽然在现实世界战争中占据优势,但据绿盟科技伏影实验室全球威胁狩猎系统监测,在网络世界中俄罗
软件开发安全供应商Snyk收购云安全公司Fugue
Snyk 计划将 Fugue 的云安全态势与策略管理技术整合到其 Snyk Developer Security Platform 中。与此同时,Snyk 还将开始集成 Fugue 的 DevSecOps 技术。在声明中,Fugue 联合创始人兼首席执行官 Josh Stella 称:“今天我们与 Snyk 联手,但我们初衷未改,仍旧以‘携手开发者共筑安全’为使命,且随着
黑客100万美元出售NVIDIA LHR源码 RTX 30显卡挖矿可满血
前不久NVIDIA遭遇黑客勒索攻击,现在这些黑客来狠的了,以100万美元的价格出售LHR技术源码,可用于破解RTX 30显卡挖矿限制。对于黑客攻击,尽管NVIDIA表示影响不大,但是黑客盗窃的1TB数据依然是个巨大威胁,黑客组织LAPSUS$也据此威胁NVIDIA,提出了多个让人费解的要求,比如要求NVIDIA将驱动彻底开源
黑客利用VPN在太阳风猎户座上部署超新星恶意软件
美国网络安全和基础设施安全局(CISA)披露了一种新的高级持久性威胁(APT)的详细信息,该威胁在通过连接到脉冲安全VPN设备访问网络后,利用超新星后门破坏SolarWinds Orion的安装。该机构周四表示:“威胁行为人通过Pulse-Secure虚拟专用网络(VPN)设备连接到该实体的网络,横向移动到其SolarWinds
渥太华卡车司机抗议活动捐赠网站现安全漏洞:捐赠者数据遭曝光
获悉,目前在渥太华抗议加拿大国家疫苗规定的卡车司机使用的捐赠网站已经修复了一个安全漏洞,该漏洞暴露了捐赠者的护照和驾驶执照。位于马萨诸塞州波士顿的捐赠服务GiveSendGo上周成为Freedom Convoy的主要捐赠服务商,此前GoFundMe冻结了数百万美元的捐赠,理由是警方报告了该市的暴力和骚扰。抗议活









